Ce guide explique comment nommer correctement les routes et les points d’intérêt (POI) dans l’éditeur de carte Waze en France.
Le but est d’assurer une navigation précise et une bonne composition d’adresse.
Concepts Clés : Comprendre le Territoire
Pour nommer correctement les routes et les lieux dans Waze, il est essentiel de comprendre quelques termes administratifs et géographiques français. Ces définitions vous aideront à situer précisément où se trouve un segment de route et à lui attribuer le nom adéquat.
-
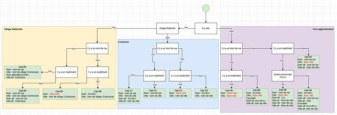
Commune (INSEE) : C’est la plus petite division administrative du territoire français, avec un code INSEE unique. Une commune peut regrouper plusieurs agglomération.
-
Ville ou Agglomération (INSEE) : Il s’agit de la zone urbaine principale d’une ville, reconnue par l’INSEE. C’est l’ensemble des communes dont le bâti est continu, formant une “tache urbaine”.
- Les limites d’une agglomération sont souvent matérialisées par des panneaux d’entrée (EB10)
et de sortie (EB20)
.
- Les limites d’une agglomération sont souvent matérialisées par des panneaux d’entrée (EB10)
-
Villes ou Villages rattachés : Ce sont d’anciennes communes qui ont fusionné avec une plus grande, mais qui gardent souvent leur identité et leur propre réseau de rues.
Nom du village (Nom de l’agglomération INSEE), en fonction de la taille du village, si c’est petit ou un ancien hameau, voir ci-dessous.
Il faut voir avec le State Manager ou le Regional Manager de la zone, si c’est Villes ou Villages rattachés ou Hameaux
-
Hameaux : Ce sont de très petits groupements d’habitations, souvent isolés, qui ne sont pas des communes à part entière mais font partie d’une commune plus grande.
-
Lieu-dit : C’est une petite zone géographique nommée (par exemple, “Le Grand Champ”, “Les Quatre Vents”) qui n’est pas nécessairement bâtie. Certains lieux-dits peuvent contenir quelques habitations.

Il n’est pas nécessaire de les renseigner sur les segments, en adresse alternative, s’il y a des noms de rue mis en place par la commune.
- Les lieux-dits sont des endroits remarquables. Il peut s’agir d’un site touristique (qui sera alors un POI - Point d’Intérêt ) ou d’un groupe de bâtiments (maisons, entreprises…).
- Pour les regroupements de bâtiments, les noms de rues sont gérés comme pour un hameau.
Règles Générales de Nommage des Segments
Le nom d’un segment de route est crucial dans Waze. Il ne sert pas qu’à identifier la rue sur la carte ; il est aussi utilisé pour la composition des adresses et, surtout, pour les instructions de navigation vocale. Un nom incorrect ou mal formaté peut rendre une adresse introuvable ou les guidages vocaux incompréhensibles.
En cas d’incohérence entre différentes sources officielles (panneaux, cadastre, plans), le nom affiché sur le panneau de signalisation routière (ce que le Wazer voit sur le terrain) prime. Les autres noms issus de sources officielles peuvent être ajoutés comme noms alternatifs (Alt) dans l’éditeur.
Voici les principes de base pour nommer correctement un segment :
Clarté et Précision
Le nom que vous donnez doit être le nom officiel et complet de la voie, tel qu’il apparaît sur les panneaux de signalisation ou les documents officiels (cadastre, plan local d’urbanisme). Évitez les abréviations non officielles ou les surnoms.
Formatage Standardisé
- Majuscules et Accents : Utilisez les majuscules et tous les accents nécessaires (é, è, à, ç, û, etc.). Par exemple, “Rue de la République” et non “rue de la republique”.
- Tirets : Respectez l’usage des tirets, notamment pour les noms composés (ex: “Rue Jean-Pierre Timbaud”).
- Nombres : Écrivez les nombres en toutes lettres si c’est le cas sur les panneaux, ou en chiffres si c’est la norme locale (ex: “Rue du 11 Novembre” ou “Rue du Onze Novembre”).
- Abréviations :
- Si une rue utilise une abréviation (officielle ou très courante sur les plaques) :
- Utilisez l’abréviation en majuscules avec des points après chaque lettre comme nom principal (ex: Rue du T.I.V., Rue de la Deuxième D.B.).
- Si l’abréviation est un nom d’usage et non officiel, ajoutez le nom complet et officiel dans le nom alternatif
Exemple : Nom principal : Rue de la Deuxième D.B. / Nom alternatif : Rue de la Deuxième Division Blindée).
- N’utilisez pas les abréviations et officielles même si elles sont clairement établies (ex: “Av.” pour Avenue, “Bd.” pour Boulevard).
- Si une rue utilise une abréviation (officielle ou très courante sur les plaques) :
Ce qu’il ne faut PAS faire
Pour maintenir la clarté et l’efficacité de la carte Waze, certains éléments ne doivent jamais être inclus dans les noms :
- Fonction du segment : Le nom d’un segment ne doit jamais inclure sa fonction (par exemple : “Voie de bus”, “Parking Auchan”).
- Nature du lieu (POI) : Le nom d’un Point d’Intérêt (POI) ne doit jamais inclure sa nature (par exemple : “Entreprise”, “Commerce”, “Nom des rues dans les parcs d’attractions”…).
- Direction : Le nom d’un segment ne doit généralement pas inclure de direction (par exemple : “Rue Nationale : Marseille”). Les exceptions sont les bretelles d’autoroute où la direction est implicite (voir “Les bretelles”).
- Contraction : Les contractions sont interdites (ex: pas “Rue R. Poincaré” ni “Route de St-Fargeau”).
Rocades, périphériques et voies rapides circulaires

Ce type de voies est considéré systématiquement comme hors-agglomération.
Le nom des villes ne sera donc jamais renseigné, ni en nom principal, ni en nom alternatif.
Les règles de nommage sont identiques à celles des autoroutes. Certaines voies ont en plus un suffixe qui correspond :
- Soit à la notion d’Intérieur(e) / Extérieur(e),
- Soit une notion d’orientation géographique.
Il conviendra de l’ajouter mais uniquement lorsque c’est ainsi que la voie est appelée.
Respectez bien la séparation espace tiret espace :
A86 - Intérieure
N136 - Rocade Ouest
Exception : Il existe une seule exception à cette règle de nommage pour le Périphérique Parisien :
Périphérique Intérieur
Périphérique Intérieur
Si d’autres exceptions sont nécessaires, il faudra d’abord en discuter sur le Forum et obtenir l’aval d’un Responsable National.
Bretelles d’entrée ou de sortie des autoroutes et voies rapides
Les bretelles d’entrée ou de sortie constituent un maillon crucial dans le bon fonctionnement des instructions de navigation que génère Waze le long de l’itinéraire calculé. Elles sont en effet utilisées pour donner les bonnes indications de direction.
Toutefois, pour permettre ces fonctionnalités de navigation, leur nommage répond à des règles strictes qui sont détaillées ci-dessous.
Soyez attentif à ce que le caractère “:” soit bien collé au numéro de route, mais espacé de la Direction
Règles générales
Elles sont considérés systématiquement comme hors-agglomération.
Le nom des villes ne sera donc jamais renseigné, ni en nom principal, ni en nom alternatif
Si le Nom de rue est laissé vide (“Aucune” dans le champ “Rue”) alors la bretelle héritera automatiquement du nom de rue du segment suivant sur l’itinéraire emprunté.
Si vous rencontrez un cas de figure qui n’est pas listé ci-dessous, ne tentez pas d’improviser. Laissez le segment tel quel et contactez un Responsable National.
À lire : Propagation du nommage des segments
Bretelles d’entrée
![]()
- Pour les entrées de rocades et périphériques on utilisera uniquement le Nom de route tel que mentionné sur le panonceau ci-contre.
Périphérique Ouest
Périphérique Intérieur
Périphérique Nord- Pour les entrées d’autoroutes, les embranchements, les rampes d’accès et entrées de voies rapides, si elles sont associées à un numéro de route (N89, D49, …) on utilisera la syntaxe suivante :
Numéro de route: Première Direction listée
Si le panneau liste plusieurs directions, on saisira uniquement la première direction de ville listée, les noms d’autoroutes étant ignorés.
A6a: Paris
A4: Reims (exemple ci-dessus)
E72: Tarbes
A71: A10
A40 - E21: Paris / Mâcon
Ne mentionner le numéro de route Européen (Exxx) que si le numéro national est absent.
Bretelles de sortie
![]()
-
Sorties numérotées, utilisées pour les sorties de rocades, de périphériques, d’autoroutes et de voies rapides, et conduisant à un échangeur numéroté avec le panonceau ci-dessous, la syntaxe à utiliser est la suivante :
-
Sortie N° de sortie: Première Direction listée
Si le panneau liste plusieurs directions, on saisira uniquement la première direction listée.
Sortie 18: Valensole
Sortie 18 : Valensole
Sortie 18: Valensole / Gréoux-les-Bains
Certaines sorties numérotées disposent également d’un nom, souvent celui de l’échangeur, comme dans l’exemple ci-dessous. Dans ce cas de figure, il faut ignorer le nom et se conformer à la règle ci-dessus.
|
Exemples : |
|
|
Exemples : |
NOTA : Le nom de l’échangeur pourra être indiqué sous forme de POI de type jonction / échangeur afin d’aider à le retrouver facilement en cas d’événements (fermeture par exemple).
- Sorties non-numérotées, mais nommées, sur le périphérique parisien. Il s’agit d’une particularité, propre au Boulevard périphérique de Paris, où les sorties sont nommées avec le nom de la porte desservie. On utilisera juste le nom de la Porte pour nommer la bretelle :
Porte de Pantin- Pour les Sorties non-numérotées, sur autoroute et voies rapides, mais présentant tout de même un numéro de route, on utilisera la syntaxe classique utilisée sur les bretelles d’entrée, à savoir:
Numéro de route: Première Direction listée.
D70: Vesoul
- Pour les Sorties non-numérotées, sur autoroute et voies rapides, sans numéro de route, on utilisera le signe “>” (supérieur à) suivi d’un espace et suivi de la première direction listée.
- Première Direction listée
Exemple
> Orsay
Exception : Indication de 2 directions
On n’indiquera une seconde direction que s’il y a une ambiguïté dans la lecture de panneau. Dans l’exemple ci-contre, la Direction Chartres, utilisée si la navigation prévoit de vous faire sortir à droite, présente une ambiguïté pour le conducteur qui voit également Chartres sur l’autre panneau.
Il faudra donc ajouter la seconde direction (Villejust) dans le nom de la bretelle de droite. Celle de gauche, en revanche, ne contiendra qu’un seul nom, Nantes, qui lui ne présente pas d’ambiguïté.
La seconde direction est séparée de la première avec le signe “/” (diviser), précédé et suivi d’un espace.
Exemple
D118: Chartres / Villejust
[/wzBox]
Cas particuliers
Voie appartenant à deux villes
Il faut utiliser le nom alternatif pour renseigner le nom de la deuxième ville, en indiquant bien sûr le même nom de rue que sur le nom principal.
- Nom principal Rue de la Brèche
- Ville principal Chevigny-Saint-Sauveur
- Nom alternatif Rue de la Brèche
- Ville alternatif Quétigny
Autres types de voies du réseau routier
En dehors des Nationales et Départementales présentées ci-dessus, on nommera la route avec le nom qu’on trouve sur les panneaux, par exemple : C6, CV6, CC6, VC6, RC6, etc. et ce de la même manière (en agglomération et hors agglomération)
Il faut mettre le nom abrégé (C6 au lieu de Voie Communale n°6) pour éviter que le nom soit tronqué dans le bandeau d’affichage des instructions de navigation sur l’application mobile (limité à ± 40 caractères sur 2 lignes), pour éviter de polluer l’affichage de la carte sur l’écran et pour s’assurer de la concision du TTS (guidage vocal).
Exemples
C6
Voie Communale n°6
Chemins piétons
Les chemins piétons ne sont là que pour décorer et n’apporteront pas de guidage pour les traverser. Ils sont à nommer comme au dessus en agglomération et hors agglomération.
Cas 1 : il s’agit d’une rue avec une adresse. Le nommage se fait en ville ou hors agglomération comme au dessus. Ils ammèneront à une adresse.
Cas 2 : il s’agit d’un chemin vert, d’un chemin à travers un parc, etc. Le nommage se fait en ville si le chemin ne dépasse pas trop de la zone du calque de la ville, sinon il se fait hors agglomération.
Ne pas créer les trottoirs, les passages piétons, les chemins dans les cimetières, les chemins de grande randonnées…
[les chemin piétons peuvent tenter de faire amener à une adresse, ils sont à utiliser avec parcimonie].
[Classification : 2.8 Famille des Chemins Piétons]
Voies ferrées
Le nom de ville et rue ne sera donc jamais renseignée, ni en nom principal, ni en nom alternatif.
Piste Aéroport / Taxiways
Le nom de ville sera donc jamais renseignée, ni en nom principal, ni en nom alternatif.
Le nom OACI de l’aéroport peut être indiqué en nom de rue.
Les piste d’aéroport sont surtout utilisées pour les futures routes et projets car elles sont invisibles sur l’application.









